Lock dates prevent users from being able to edit old entries or backdate entries, which is essential for the integrity of your patient records. In Practice-Web, you can set lock dates for User Groups or apply Global Lock dates to all users.

Global Lock Dates supersede User Group Lock Dates.
Example: An entry is created on 12/30/25. The User Group has three days to edit the entry. The user can edit the entry without issue on 1/1/26.
However, if the Global Lock Date is also set to 12/31/25, this overrules the three-day setting and the user will not be able to edit the entry on 1/1/26.
Setting Global Lock Dates
Open the Global Security Settings window by choosing "Setup" in the main menu, then selecting "
Security," and then clicking "Global Security Settings" at the top of the window that opens. The Global Lock options are at the bottom of the window.
The window will display your current settings. Click the Change button to edit them and the Lock Date window will open.
- Date: The date entered in this field and all days before it will be locked. Practices often use this when they're closing out a year. For example, if 12/31/2022 is entered, users will not be able to edit anything entered in 2022 or prior years.
- Days: The number entered in this field represents the total number of days after an entry is created that it may be edited. For example, if a 2 is entered, users will only be able to edit entries created today and yesterday.
- Lock includes administrators: Check the box if you want your Lock Date to apply to administrators.
Setting User Group Lock Dates
Click "Settings" in the main menu, then choose "
Security." The Security settings window will open.
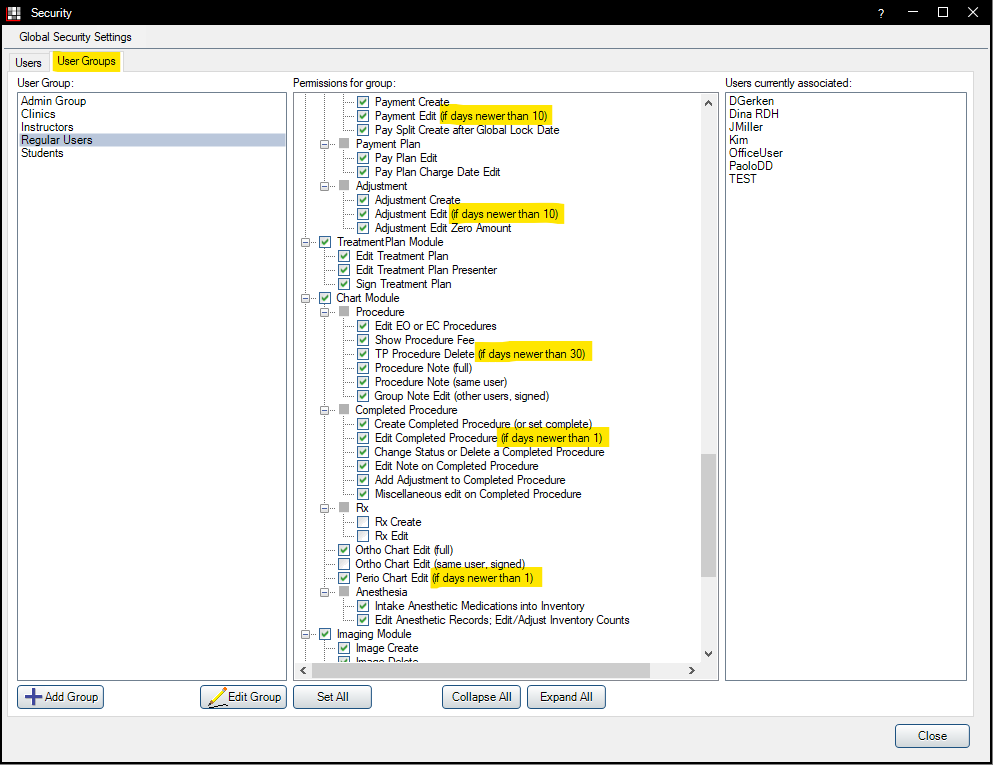
Navigate to the User Groups tab on the upper left and choose the group you'd like to edit. You'll see in the example image above, many settings display the phrase "if days newer than..." These represent the current lock dates set for each area.
Double-click an entry to edit the date and the Edit Group Permission window will open.
- Date: The date entered in this field and all days before it will be locked. Practices often use this when they're closing out a year.
- Days: The number entered in this field represents the total number of days after an entry is created that it may be edited.
Click OK when finished to save your changes or Cancel to exit without saving.
Related Articles
Security
Every user should log on under his or her name in Practice-Web Dental. The employee should log off when they leave the workstation. Every user is part of a user group. The permissions are assigned to the entire group, not to the user unless group ...
Edit Patient Info
There are several ways to access the "Edit Patient Information" Window: While in the Family Module, by double-clicking the Patient Information grid. While in the Chart Module, by double-clicking the Patient Info grid. When adding a new patient by ...
Insurance Plan
Every insurance plan has one subscriber and can be attached to multiple patients, but a plan is never shared between subscribers. There is no limit to the number of plans a family can have. If a patient changes their coverage, the old plan is not ...
Treatment Plan Presentation Statistics Report
The Treatment Plan Presentation Statistics Report will show you the: Total number of treatment plans saved Total number of procedures that exist in both an active treatment plan and in those saved treatment plans Total number of procedures with a ...
Fee Tools
There are two primary ways to update fees in Practice-Web: If you need to edit the fee for a single procedure code or received a new fee schedule from an insurance company and need to update the fees accordingly, you'll do it through the Procedure ...